First-time encounter with the concept of visual programming to build a reactive system. My system stimulates parts of Mobileye features.:tw-1f697:
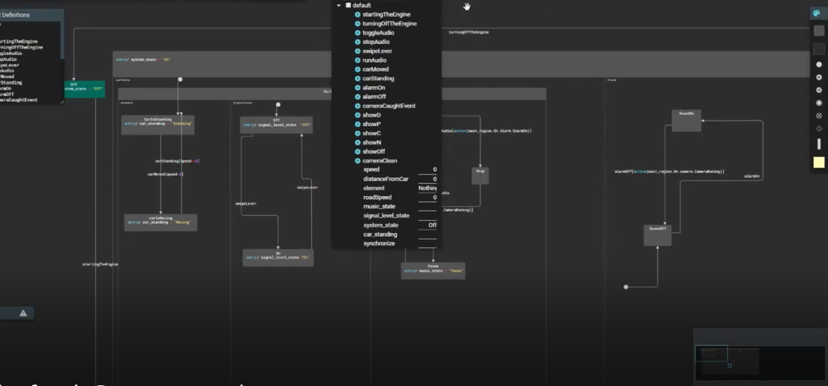
Through the process I worked with two languages: the first language - Statecharts: a visual formalism which extends the state transition diagram. The second language we encountered is the LSC: A scenario based programming. The program can simulate multiple scenarios of a driver driving his car in a statechart using Yakindu tool and in A simple GUI implemented in Pycharm.
