Personal Magic the Gathering card manager Deck Builder, Collection Editor and prices scrapper
MTGCompanion is developped with many contributors, and is and will remain open source. Online service ( like Discord bot, Websites) are hosted on my own server, and DNS are paid on my a personnal funds.
Any help are welcome :)
AUR Package thanks to @LuckyTurtleDev
Need to have Java >=23 installed : https://www.oracle.com/technetwork/java/javase/downloads/index.html
and java is in your PATH : HOW TO
Download and unzip latest release at https://github.com/nicho92/MtgDesktopCompanion/releases
go to /bin directory and launch mtg-desktop-companion.bat (for windows) or mtg-desktop-companion.sh (for unix)
Need to have Maven installed : https://maven.apache.org/download.cgi
git clone https://github.com/nicho92/MtgDesktopCompanion.git
mvn -DskipTests clean install
cd target/executable/bin and launch mtg-desktop-companion.bat or mtg-desktop-companion.sh
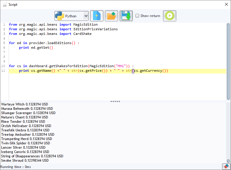
- Multi Engine : Scryfall, MTGJson,...
- Multi Database : MySQL, Postgres, Hsql, MongoDB,...
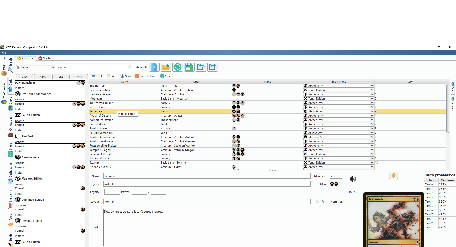
- Deck Editor (construct, sealed) and import tool from many websites (tappedout, deckstat,mtggoldfish,mtgTop8,...)
- Collection manager (stock, foil, etched, condition,...)
- Thematic Dashboards : personnalize your interested PKI in multiple dashboard.
- Prices analysis from many providers (MTGStock, MTGOldfish,...)
- import / export decks and list cards to dozen formats (mtgo,dci sheet, csv, cockatrice,MagicCardMarket wantlist..)
- Cards prices alerts
- Manacurve, colors and types repartition analysis
- Standalone servers (http server, price checking, JsonServer, Online COmmerce, Online Trading, Online Catalog).
- New magiccardMarket Pricer : Stay tunned !!, when you're alerted by a good bid for your wanted cards, it's automatically added to your cart's account !
- Manage your stock card, mass modification, import/export from deck, website. Update your Mkm Seller Account stock, Automaticaly update prices !
- Get alerted with many notifier (Telegram, mail, Discord,....)
- Cross-plateform : Discord Bot, Plugin for Chrome,...
- Embedded webUI and JsonServer
- Embedded webshop server
- Try discord bot : https://discord.com/api/oauth2/authorize?client_id=448196866774007808&permissions=0&scope=bot
- Use IA to create your card, generate decks, ...
See manual in wiki section




























