A mobile low-cost spectrometer for measuring radioactivity and the energy of ionising radiation like alpha particles and electrons
-
Updated
Jun 18, 2021 - Python
A mobile low-cost spectrometer for measuring radioactivity and the energy of ionising radiation like alpha particles and electrons
Custom firmware for Geiger counters/radiation meters (FS2011, Bosean FS-600, FS-1000, FS-5000, FNIRSI GC-01, FNIRSI GC-03, GQ GMC-800)
☢☢ A geiger counter application for the Flipper Zero ☢☢
A Python package for radioactive decay modelling that supports 1252 radionuclides, decay chains, branching, and metastable states.
IoT Geiger Counter with ESP32, OLED Display, Thingspeak Channel and MQTT
Nuclear radiation sensor with photodiode as a detector. Photodiode doesn't require high voltages as GM tubes do. Smaller size makes better resolution. Side effect is electronic must be more sensitive.
Code and data for paper "Can LLM Watermarks Robustly Prevent Unauthorized Knowledge Distillation?". (ACL 2025 Main)
Gamma-spectroscopy of (irradiated) samples in Python
🗄️ Open and comprehensive database of common gamma-ray emitting radioisotopes for gamma-spectroscopy.
Cursor theme for the lover of radioactivity...
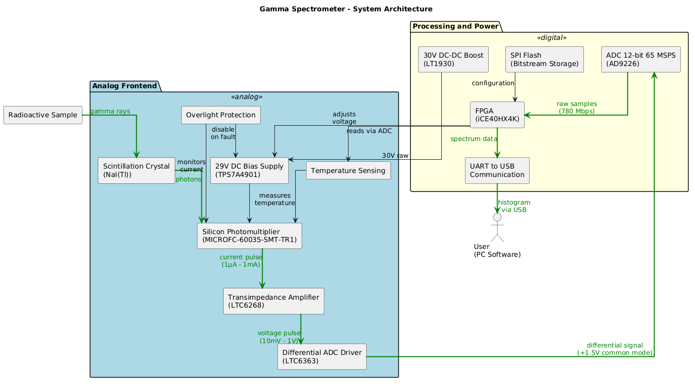
Gamma Ray spectroscopy with an ESP32 microcontroller connected to a silcicon photomultiplier (SiPM)
A nuclear radiation sensor with a Geiger–Müller (GM) tube as the detector. This widely used solution is cost-effective, easy to construct, and ideal for measuring ionizing radiation.
an R package for ShortlivEd RAdionuclide Chronology of recent sediment cores (Bruel & Sabatier, 2020, Journal of Environmental Radioactivity)
See the unseen. This program visualizes radioactive traces, turning invisible pathways into vibrant maps.
🎲☢ An atomic dice roller for the Flipper Zero ☢🎲
Device for quantitative analyze energy spectra of gamma-ray sources. Allows to study what radioactive isotopes in what quantities are present in measured sample.
Nuclear radiation sensor with ionization chamber as a detector. Hard to make, IMHO inferior to semiconductor detectors.
Python class for Image Processing and Gamma Ray detection using OpenCV, PIL and NumPy libraries
Just in case you were worried about gamma rays and only had a Gameboy handy.
Scintillator based detector for radioactive minerals
Add a description, image, and links to the radioactivity topic page so that developers can more easily learn about it.
To associate your repository with the radioactivity topic, visit your repo's landing page and select "manage topics."