- SSU 2022-2학기 캡스톤디자인종합프로젝트1 (2022.09.08~2022.12.20)
- 전시회 큐레이션 웹 서비스
-
큐레이션 서비스의 발달
최신 ICT(Information & Communications Technology) 기술과 스마트 기기의 급진적인 발전으로 디지털 정보의 생산과 축적이 일상화되면서, 이러한 정보 자원들의 체계적인 관리와 활용에 대한 요구가 증가하고 있다[1]. 동적 자료를 디지털로 종합·관리하고자 하는 관점은 비단 학술계에만 해당되는 이야기가 아닌, 디지털 서비스를 제공하는 산업에까지 확장되어, 최근에는 사용자가 원하는 데이터를 통합하여 보여주는 큐레이션 서비스 기술 역시 꾸준히 발달되고 있다[2]. 그러나 개최 기간이 유동적이고 개최 장소 역시 산발적으로 위치해 있는 전시회는 다른 컨텐츠들에 비해 큐레이션 서비스가 많이 발달되어 있지 않은 실정이다. -
블록체인 기반 스마트 계약
IT 기기 보급률이 상승함에 따라 온라인 결제 또한 큰 폭으로 증가하고 있다. 이를 바탕으로 계약 이행과 검증을 자동화할 수 있는 스마트 계약 또한 관심을 받는 추세이며, 개념으로만 존재하던 스마트 계약을 블록체인 기반으로 구현한 이더리움 역시 큰 관심을 받고 있다. 블록체인 기술을 채용하여 탈중앙화를 기반으로 중개인 수수료를 줄일 수 있고, 불특정 다수의 감시를 통해 보안성을 높일 수 있는 것이 그 이유이다.
따라서 본 프로젝트에서는 전국 전시회 정보를 제공하는 지도 기반의 큐레이션 서비스와 스마트 계약을 이용한 전시회 티켓 결제 시스템을 구축하는 것을 목표로 한다.
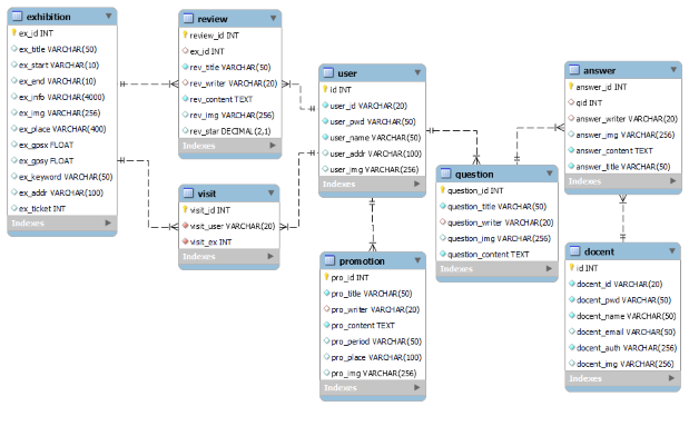
- 회원 관리 기능
- 아이디, 비밀번호, 이름 정보를 받아 회원가입을 수행하고, 해당 아이디, 비밀번호를 이용하여 로그인할 수 있다.
- 도슨트 계정을 생성할 경우에는 추가적으로 전문 도슨트임을 인증할 수 있는 자격증이나 증명서 등의 이미지 파일을 첨부할 수 있다.
- 지도 기능
- 사용자가 방문한 전시와 방문하지 않은 전시를 색깔로 구분하여 표시한다.
- 특정 전시회를 선택하지 않으면, 현재 관람 가능한 전시를 마감이 임박한 순으로 출력해 준다.
- 특정 전시회를 선택하면, 해당 전시회에 대한 상세 정보와 사용자들의 별점 및 후기를 출력해 준다.
- 별점 및 후기 기능
- 사용자가 본인이 방문한 전시회에 대한 별점 및 후기를 작성할 수 있다.
- 사용자가 다른 사용자가 작성한 별점 및 후기를 열람할 수 있다.
- 예약 · 결제 기능
- 웹 사이트를 통해 전시회 티켓을 예매할 수 있으며, 해당 결제 시스템은 스마트 계약 기법을 적용하여 이루어진다.
- 도슨트 Q&A 기능
- 일반 관람객이 전시회를 방문한 후 생긴 궁금증을 질문하면, 전문 도슨트가 그에 대한 답변을 게시할 수 있다.
- 개인전 홍보 커뮤니티 기능
- 사용자가 자신의 개인전에 대한 정보(개최 기간, 장소, 상세 정보 등)를 사이트에 홍보할 수 있다.
- 전시회 추천 기능
- 사용자가 다녀온 전시회 데이터를 바탕으로 키워드를 분석하여 취향에 맞는 전시회를 추천 받을 수 있다.
★ 양식은 (https://yslab.kr/148) 참고
↑ 프로젝트 웹 사이트 메뉴 구조도(Drawm by. 이혜원 & 최지형)
↑ 프로젝트 웹 사이트 화면 리스트(Drawn by. 이혜원 & 최지형)
| 구분 | 내용 |
|---|---|
| 프레임워크 | React, Node.js, Ethereum |
| 개발 Tool | VS code, MySQL Workbench |
| 성능 평가 Tool | Lighthouse |
| 개발 언어 | HTML, CSS, JS, Solidity |
| 데이터베이스 | MySQL |
| 빌드 | Vite |
| 운영체제 | Windows 10, macOS |
| 이름 | 역할 |
|---|---|
| 이혜원(팀장) | 디자인, BE, FE(지도, 에디터 페이지) |
| 신대니(팀원) | Blockchain, BE(Booking module) |
| 전기범(팀원) | FE(회원가입/로그인, Q&A, 전시, 홍보 페이지) |
| 조성현(팀원) | FE(지도, 리뷰, 홍보, 결제 페이지) |
| 최지형(팀원) | FE(메인, 결제, 마이페이지, 도슨트 페이지) |




